Kidnapped by Deutsche Bahn

https://www.theocharis.dev/blog/kidnapped-by-deutsche-bahn/neuwied-station_hu924015653143594208.jpg
The writer's train from Cologne to Meckenheim was delayed and took a detour due to issues around Bonn. The train continued to Troisdorf, then Neuwied, and eventually passed by the writer's father waiting at the station.

Google is dead. Where do we go now?

https://www.circusscientist.com/wp-content/uploads/2018/06/cropped-profile-2.png
Revenue down 50% in 3 months despite increased Google Ads budget and efforts to diversify on TikTok, Instagram, and physical advertising. Considering alternative income sources through website and IOT project building.

GOG is getting acquired by its original co-founder

Michał Kiciński has acquired GOG from CD PROJEKT, keeping its mission to preserve classic games and provide freedom to players. GOG will remain independent, DRM-free, and committed to its values of freedom, independence, and control.

Tesla’s 4680 battery supply chain collapses as partner writes down deal by 99%

https://electrek.co/wp-content/uploads/sites/3/2021/10/Tesla-4680-Battery-cell.jpg?quality=82&strip=all&w=1600
Tesla's 4680 battery supply chain has been severely impacted with a major supplier L&F Co. slashing its contract value by over 99%. This suggests Tesla's Cybertruck, the only vehicle using 4680 cells, is in serious trouble with low demand.

You can make up HTML tags

Browsers treat unrecognized HTML tags as generic elements with CSS effects. Custom tags with hyphens won't appear in future HTML versions.

Show HN: Z80-μLM, a 'Conversational AI' That Fits in 40KB

https://opengraph.githubassets.com/6198f7ba0ac5b09f0ad0b66341ee5db9225729a2300d7178a1db78ddc0dfbf85/HarryR/z80ai
Z80-μLM is a conversational AI that runs on a 1976 Z80 processor with 64kb of ram, generating short character-by-character sequences with personality. It uses quantization-aware training and 2-bit weights to run efficiently on the 8-bit CPU.

Stranger Things creator says turn off “garbage” settings

https://static0.srcdn.com/wordpress/wp-content/uploads/2025/11/mike-protecting-the-new-kids-joyce-and-an-unconscious-will-in-stranger-things-season-5.jpg?&fit=crop&w=1600&h=900
Ross Duffer advised viewers to turn off TV settings like dynamic contrast, noise reduction, and truemotion to watch Stranger Things season 5 as intended. He stressed preserving the director's vision by disabling features that alter the original look of the content.

List of domains censored by German ISPs

https://cuiiliste.de/img/nocuii.png
Die CUII Liste zeigt dir, welche Domains von der CUII gesperrt sind und wie du die Zensur umgehen kannst.

The future of software development is software developers

https://codemanship.wordpress.com/wp-content/uploads/2025/11/image-7.png?w=888
A 43-year computer programmer shares their experience with technology cycles that claim to replace programmers, but ultimately don't. They argue that the hard part of programming is turning human thinking into precise computational thinking, which AI models currently can't do.

I migrated to an almost all-EU stack and saved 500€ per year

https://substackcdn.com/image/fetch/$s_!PBzZ!,w_1456,c_limit,f_auto,q_auto:good,fl_progressive:steep/https%3A%2F%2Fsubstack-post-media.s3.amazonaws.com%2Fpublic%2Fimages%2F5463c8de-5f08-4c33-b88a-f7c36429ffae_1930x1096.png
The author replaced their Google ecosystem with a private setup using Proton, NordVPN, Notion, and other EU-hosted tools, saving over 528 euros a year. This migration improved their user experience and data sovereignty.

Loss32: Let's Build a Win32/Linux

https://loss32.org/screenshot.png
The loss32 project aims to create a free and open-source OS with a Win32 desktop environment running under WINE, combining the Linux kernel with ReactOS userland components. It seeks to improve WINE's usability and stability for power users and creative users.

ManusAI Joins Meta

https://files.manuscdn.com/assets/dashboard/materials/2025/12/29/be24830250b19286eda97af3b8f076bc3e0f835a3fa818bb4c3095354c351cfe.webp
Manus has developed a general-purpose AI agent that processes vast amounts of data and powers virtual computers. The company joins Meta to build on a stronger foundation and expand its subscription service to businesses and users worldwide.

AI is forcing us to write good code

https://substackcdn.com/image/fetch/$s_!M5s0!,w_1456,c_limit,f_auto,q_auto:good,fl_progressive:steep/https%3A%2F%2Fsubstack-post-media.s3.amazonaws.com%2Fpublic%2Fimages%2Ff0d94e7a-5c6a-4801-a96c-4e2104f96419_2752x1536.jpeg
To effectively use agentic coders, establish strict guardrails through 100% code coverage, thoughtful directory structure, and automated quality checks. This setup removes degrees of freedom from the LLM, making it more reliable and efficient.

Rich Hickey: Thanks AI

You can't design software you don't work on

Generic software design advice is mostly useless for practical problems due to its lack of understanding of the concrete system details. It's useful for brand-new projects and tie-breaking decisions, but not for existing systems where consistency and concrete factors dominate.

Linux DAW: Help Linux musicians to quickly and easily find the tools they need

https://linuxdaw.org/img/apps/acmt-acm76sa-vintage-fet-compressor-small.webp
Quality audio software for Linux Audio Production such as LV2, VST2, VST3, and CLAP effects, synthesizers and sampler plugins.

Show HN: Vibe coding a bookshelf with Claude Code

https://balajmarius.com/images/vibe-coding-a-bookshelf-with-claude-code/part-of-my-personal-library.jpg
The user created a digital bookshelf using AI tool Claude, cataloging 460 books with 90% accuracy and customizing the UI to resemble a physical bookshelf. Through trial and error, the user learned to balance perfection with practicality, deleting unnecessary features and trusting Claude's suggestions to create a functional and visually appealing digital bookshelf.

Five Years of Tinygrad

The company tinygrad has been working on a sovereign software stack for AI since October 2020, with a team of 6 people and a codebase of 18,935 lines. It aims to compete with NVIDIA by focusing on software, not hardware, and has made significant progress in outperforming PyTorch on many workloads.

All Delisted Steam Games

https://delistedgames.com/wp-content/uploads/2024/11/cropped-D-Square-Clean-512px-1.png
This page gives you direct access to all 1,038 delisted Steam titles on the site. Below each title are the companies it relates to. An * in the title denotes a placeholder page that contains basic details.

Swapping SIM cards used to be easy, and then came eSIM

https://cdn.arstechnica.net/wp-content/uploads/2025/11/nanoSIM-card-640x360.jpg
Device makers are dropping SIM slots in favor of embedded SIMs, or eSIMs, which take up less space and allow multiple SIMs to be stored and swapped in software. However, eSIMs are prone to glitches and can leave users locked out of their accounts, highlighting the need for alternative authentication methods.

Staying ahead of censors in 2025

https://forum.torproject.org/uploads/default/optimized/2X/7/7ba3eeb4bd12624922b10dd57b1b986cb32f15bf_2_690x388.jpeg
Tor's anti-censorship team has been working to keep users connected in regions with intense internet censorship, adapting tools like Snowflake and Conjure to stay ahead of censors. The team is preparing for future censorship events by improving WebTunnel and rolling out Conjure, and encourages users to help by running their own Snowflake or WebTunnel bridges.

Libgodc: Write Go Programs for Sega Dreamcast

https://raw.githubusercontent.com/drpaneas/libgodc/main/logo.png
The Go runtime is modified for the Dreamcast's single-core SH-4 CPU and 16MB RAM. It provides garbage collection, goroutines, channels, and core runtime functions for the console.

Nvidia takes $5B stake in Intel under September agreement

Please enable JS and disable any ad blocker

Demystifying DVDs

https://files.hiddenpalace.org/thumb/e/e1/Hpandlmclogo.png/300px-Hpandlmclogo.png
Sega's Sonic Team faced challenges after the company went third-party, leading to a decline in the quality of Sonic games, with Sonic Heroes being a notable underwhelming disappointment. Shadow the Hedgehog, released in 2005, was a game that attempted to appeal to a wider demographic with its team-based gameplay and dark storyline, but its inclusion of guns and violence was met with ...

Static Allocation with Zig

https://nickmonad.blog/images/kv-connection-pool.png
The author is implementing a Redis-compatible key/value server called kv in Zig, focusing on static memory allocation during initialization to improve performance and stability. The server allocates memory for connections, parsing, and storage upfront, using a combination of memory pools and a custom hash map to manage key/value pairs.

LLMs Are Not Fun

The author started programming for precision and solitude but found joy in mentoring colleagues and guiding teams. Using LLMs for projects is efficient but lacks the personal satisfaction of hands-on work and human connection.

Huge Binaries

You experienced issues with PhD publications claiming problems didn't exist despite observing them in industry. Large binaries are a problem in mega-codebases due to static builds and relocation barriers.

Feynman's Hughes Lectures: 950 pages of notes

https://thehugheslectures.info/wp-content/uploads/2014/04/FHL-cover-dark-Green-Vol-1-231x300.jpg
These are personal notes from lectures by Richard Feynman from 1966 to 1971, covering topics like astronomy, astrophysics, and cosmology. The notes provide insight into Feynman's thought process and ability to explain complex subjects.

Show HN: Stop Claude Code from forgetting everything

https://opengraph.githubassets.com/39637e8d2abfc5c4ecb1667ac0f9df8f01e134a2dc83857af2109a3f7b4b0ef4/mutable-state-inc/ensue-skill
Ensure is a persistent knowledge tree that grows with user input, allowing for compound knowledge and contextual understanding. It can be enabled in read-only mode by setting ENSUE_READONLY=true.

Show HN: My not-for-profit search engine with no ads, no AI, & all DDG bangs

No AI, no ads, just search.

UK accounting body to halt remote exams amid AI cheating

https://i.guim.co.uk/img/media/f23da26f8402f91bc06b7a051a59f632f7c7cde6/424_0_2581_2065/master/2581.jpg?width=465&dpr=1&s=none&crop=none
The ACCA will stop allowing remote exams for students in March due to rising cheating cases. Cheating has become a major issue with the help of AI tools, making it difficult for the ACCA to police online tests.

When someone says they hate your product

https://substackcdn.com/image/fetch/$s_!LaKm!,w_1456,c_limit,f_auto,q_auto:good,fl_progressive:steep/https%3A%2F%2Fsubstack-post-media.s3.amazonaws.com%2Fpublic%2Fimages%2Fce22ef33-ec40-4838-b210-aad9a30b184d_1208x786.png
When receiving negative feedback, resist the urge to push back and instead listen, show ownership, and thank the person for sharing their thoughts. This approach can diffuse tension and make criticism less effective.

Panoramas of Star Trek Sets

https://mijofr.github.io/st-panorama/images/thumbnail.png
Text describes a design or layout with various elements such as luctus, ultricies, and porttitor. It appears to be a passage from a style guide or design document.

My First Meshtastic Network

The author set up Meshtastic radios to create a mesh network without cell towers, using low-power LoRa devices that relay messages. They successfully extended the network's range by upgrading antennas and adding relay nodes, discovering a local community of enthusiasts in the Chicagoland area.

A production bug that made me care about undefined behavior

https://gaultier.github.io/blog/me.jpeg
The user encountered a bug in a C++ codebase where a struct's fields were not initialized properly due to the default initialization rule, leading to undefined behavior. The user learned that the C++ standard has intricate rules for default initialization, which can be complex and prone to errors, and that using third-party tools like Address Sanitizer or clang-tidy can help detect such issues.

EU to build no-fee payments service like Visa/Mastercard and Apple/Google Pay

https://focus.independent.ie/thumbor/HpRYpW4HR5aqsFBDp7rBEpdc6Iw=/0x0:3238x2158/960x640/prod-mh-ireland/56e0c2c9-9ab1-438c-b8eb-53bdb169cffd/db2e6bc7-3263-46c5-88d5-2c2d964ef561/IB%20digital%20euro.jpg
It’s January 1, 2029, the first day of the digital euro. You are in a shop buying milk and bread, and decide to pay with this new money. How exactly will it work? If you have a bank account, the digital euro will sit inside its app on your phone. The cost of the bread and milk can be taken out of your digital-euro wallet, which is separate from your regular bank account. You don’t have a bank?

Meta's ads tools started switching out top-performing ads with AI-generated ones

https://i.insider.com/69025a210be9845f2dc55366?width=700
Meta's AI tools are generating strange ads, causing issues for advertisers like True Classic and Kirruna. Advertisers are finding it difficult to control AI-driven ads, leading to wasted budgets and damaged relationships with customers.

Show HN: See what readers who loved your favorite book/author also loved to read

https://media.bookdna-cdn.com/cdn-cgi/image/width=220,quality=75/media/covers/81fn7XaFdL._SL1500__lpoipx
Every book is from a reader's top 3 picks for 2025. Vote for your 3 favorite reads.

Asking Gemini 3 to generate Brainfuck code results in an infinite loop

Brainf*ck's minimalistic nature makes it a challenging test for Large Language Models (LLMs) due to lack of training data and repetitive structures. This results in LLMs often falling into infinite loops due to self-referential patterns.

My app just won best iOS Japanese learning tool of 2025 award (blog)

https://skerritt.blog/content/images/size/w100/2025/02/portrait.png
The user discusses the best tools for learning Japanese in 2025, including Game Sentence Miner, Manabi Reader, Migaku, and Jiten, which offer features such as dictionary lookup, flashcard creation, and video player integration. The user also mentions other tools like Anki, Yomitan, and Kiku, which are used for language learning and vocabulary building, and highlights the importance of ...

CIA Star Gate Project: An Overview (1993) [pdf]

AI employees don't pay taxes

The author sees AI's limitations as a green flag, indicating the system is working as intended, and raises concerns about the economic impact of replacing human workers with AI. The author argues that relying on AI could lead to a massive shortfall in public revenue, crumbling infrastructure, and a heavier tax burden on remaining workers.

Parsing Advances

The user is implementing a parser following the Resilient LL Parsing Tutorial to produce a syntax tree and diagnostics. They found a solution to prevent infinite loops by asserting the parser advances as expected.

Binance's Trust Wallet extension hacked; users lose $7M

https://primary-cdn.web3isgoinggreat.com/entryImages/logos/resized/yearn-finance-2_300.webp
Trust Wallet Chrome extension was compromised in a supply chain attack, resulting in $7 million in losses. Binance will reimburse users who lost funds due to the attack.

Self-hosting is being enshittified

Self-hosting is becoming increasingly difficult due to rising hardware costs and unreliable software. The trade-off for control and flexibility is constant challenges and potential software changes or failures.

Fast GPU Interconnect over Radio

https://spectrum.ieee.org/media-library/a-computer-cable-connector-with-its-cover-off-to-show-the-fibers-and-circuits.jpg?id=62604018&width=1200&height=643
Two startups, Point2 and AttoTude, are developing radio-based interconnects to replace copper cables in data centers.

Private equity is killing private ownership: first it was housing, now it's PCs

User needs to register or sign in with developer credentials and ensure a unique User-Agent string to access the application. Alternatively, try resetting to default User-Agent or file a ticket for assistance.

John Simpson: 'I've reported on 40 wars but I've never seen a year like 2025'

https://ichef.bbci.co.uk/news/480/cpsprodpb/5a70/live/07a49420-dcd0-11f0-b67b-690eb873de1b.png.webp
Russia's invasion of Ukraine and China's plans to take over Taiwan pose significant threats to global stability, with the risk of a world war escalating due to the weakening of the Western alliance. The year 2026 may be crucial in determining the outcome of these conflicts, with President Putin potentially gaining more control over Ukraine and China's Xi Jinping making a move on Taiwan.

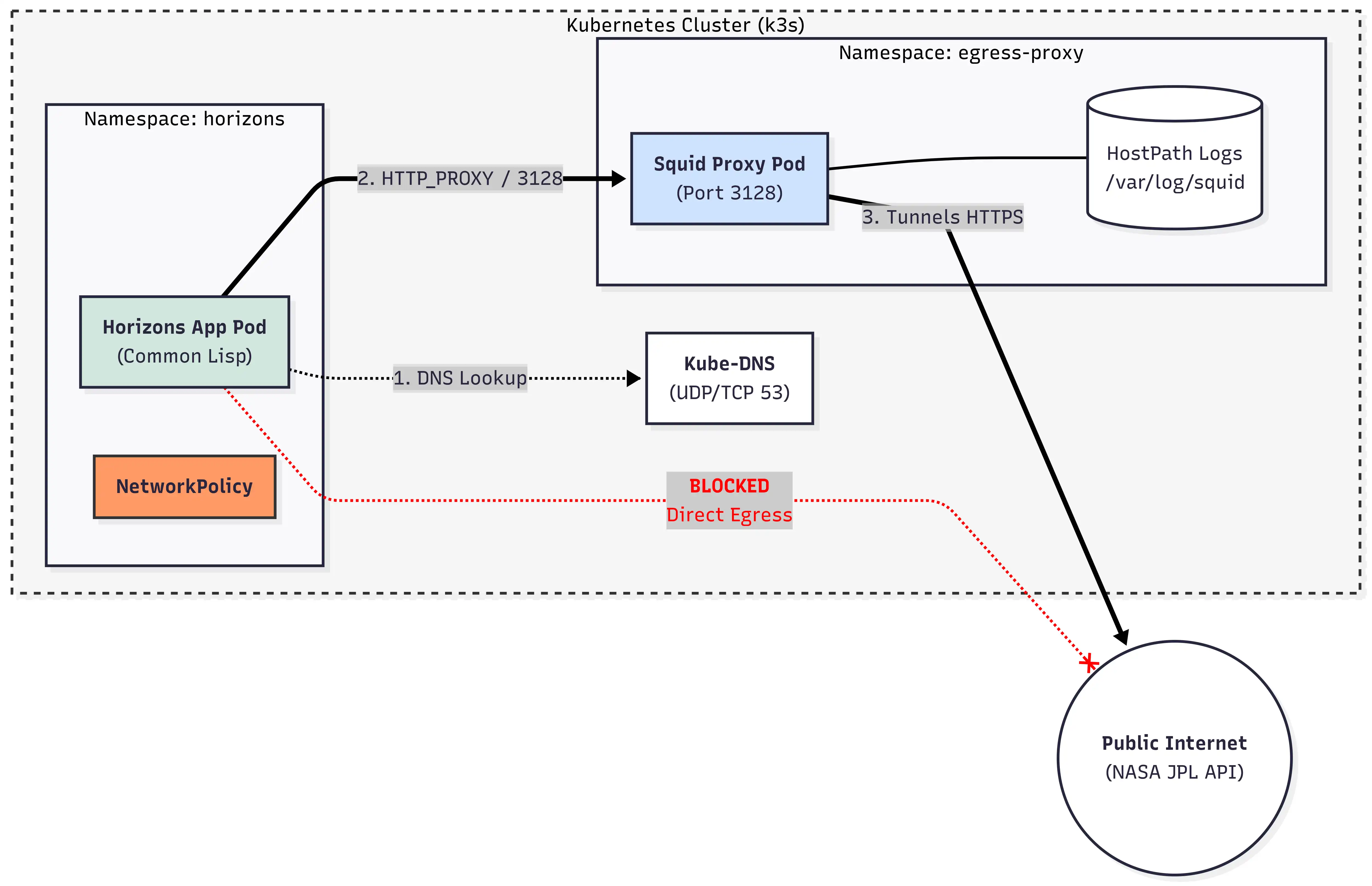
Kubernetes egress control with squid proxy

https://interlaye.red/images/squid-egress-mermaid.png
The user implemented a simple egress control solution using Squid proxy and a NetworkPolicy in Kubernetes to enforce explicit HTTP/HTTPS egress control and logging. This approach provides visibility and security for outbound traffic without requiring heavy machinery, making it suitable for simple deployments and compliance requirements.

Mitsubishi Diatone D-160 (1985)

https://audio-database.com/MITSUBISHI-DIATONE/diatonesp/d-160.JPG
A Diatone woofer system from 1980 uses a 160 cm cone type woofer with a honeycomb diaphragm and field coil for weight reduction. The system was tested at the Koriyama Factory and caused damage to the neighborhood due to its powerful sound and vibration.

Why I think Valve’s retiring the Steam Deck LCD

https://gardinerbryant.com/content/images/size/w1200/2025/12/full.jpg
Valve has discontinued the Steam Deck LCD model, but the Steam Deck itself remains a capable gaming device for at least four more years. The move likely aims to create a pricing anchor for the OLED model, making the Steam Machine and Frame seem more palatable to gamers.

Can I throw a C++ exception from a structured exception?

https://devblogs.microsoft.com/oldnewthing/wp-content/uploads/sites/38/2019/02/ShowCover.jpg
A customer wanted to throw a C++ exception from a structured exception without using the /EHa compiler option. They found a workaround by installing an unhandled exception filter that converts asynchronous exceptions to synchronous ones.

Ask HN: Loneliness at 19, how to cope?

You're a lonely college student struggling to form lasting connections, feeling like it's your fault due to self-doubt about appearance, humor, and intelligence. You're seeking human connection and companionship.

USPS announces changes to the postmark date system

https://nstp.org/sites/default/files/styles/article_size/public/2025-12/bg-336-usps-announces-changes-postmark-date.png?itok=6hJZIYix
The USPS adopted a rule clarifying postmarks and their relation to the date of mailing. The rule states that a postmark does not necessarily indicate the date the USPS first accepted a mail piece.

Geology of the Gulf of the Farallones National Marine Sanctuary

https://pubs.usgs.gov/fs/farallones/images/farallon-2s.jpg
USGS studies the geology and oceanography of the Farallones area to support sound management decisions for environmental issues. USGS maps and interprets sonar signals to locate and assess hazardous waste containers in the marine environment.

How Smell Guides Our Inner World

https://www.quantamagazine.org/wp-content/uploads/2025/07/MolecularSmell-crMichaelWaraksa-Lede.webp
Scientists are studying the human sense of smell, which is deeply tied to emotions and memories, and is more complex than previously thought. Researchers are creating databases and digital tools to better understand and quantify the perception of molecular scents and potentially develop a digital nose to aid those with smell loss.

US Confirms Strike on 'Big Facility' Inside Venezuela

Please make sure your browser supports JavaScript and cookies and that you are not blocking them from loading. For more information you can review our and .

Which Humans? (2023)

https://osf.io/assets/images/osf-sharing.png
The Creative Commons Attribution 4.0 International Public License grants a worldwide, royalty-free license to use and share licensed material with attribution.

HTTP Strict Transport Security (HSTS)

Browsers can't know a site's HSTS policy before the first visit, leaving users unprotected. HSTS preloading is not recommended as it provides minimal benefits compared to HSTS.

Why the Internet Is Bad for Democracy (2005)

Left Behind: Futurist Fetishists, Prepping and the Abandonment of Earth (2019)

https://www.boundary2.org/wp-content/uploads/2019/08/figure-9.png
The Left Behind series and prepper culture reflect a fascination with end-of-world scenarios, with some individuals and groups preparing for disasters through technological means and others embracing a nihilistic view that welcomes global collapse. This phenomenon is linked to the technocratic elite's focus on space exploration and colonization, which may be driven by a fatalistic view that ...

Market design can feed the poor

https://wip.gatspress.com/wp-content/uploads/2025/11/WIP-Cover-Layered-02-1702x1995.png
Feeding America's old system wasted food due to misallocation and duplication. A new market-driven system increased food supply by 100 million pounds annually.

Why your early 2000s photos are probably lost forever

https://ichef.bbci.co.uk/images/ic/480xn/p0mnb0jt.jpg.webp
The early 2000s saw a digital photography boom, but many photos from that era have been lost due to outdated storage methods and companies going bankrupt. To protect memories, experts recommend the "3-2-1" rule: three copies of every photo on different media types and in separate locations.

Show HN: Evidex – AI Clinical Search (RAG over PubMed/OpenAlex and SOAP Notes)

Evidex - Evidence-Based Medicine Platform for Medical Education. Free literature search, clinical calculators, and AI-powered tools for medical students and residents.

NextDNS is my new favourite DNS service (2020)

https://stanislas.blog/2020/04/nextdns/nextdns_hu_b2462836aeed0411.png
The user was looking for a DNS service that blocks trackers at the DNS level and is accessible on mobile devices. They found NextDNS, which meets their requirements and provides customizable filtering, logs, and statistics.

Obelisk 0.32: Cancellation, WebAPI, Postgres

https://obeli.sk/logo.png
Obelisk 0.32 introduces cooperative cancellation, PostgreSQL support, and a new WebAPI. It enables multi-node deployments, high availability, and all-or-nothing semantics.

Musk's DOGE Failed to Slash Government Spending, It Led to a 6% Increase

https://offthefrontpage.com/wp-content/uploads/2025/11/Elon-Musk-speaking-at-the-2025-Conservative-Political-Action-Conference-min-1068x560.jpg
Elon Musk's DOGE agency reduced the federal workforce by 9% in 2025, cutting over 270,000 positions. However, federal spending rose by nearly 6% to $7.558 trillion, failing to meet Musk's goal of saving trillions.

Show HN: The ASCII Side of the Moon

https://aleyan.com/ascii-side-of-the-moon/equal_earth_map.svg
The Moon's appearance changes due to its orbit and libration, affecting its illuminated percentage and apparent size. A web-based or locally installed ASCII representation of the Moon can be viewed, with calculations based on the astronomy-engine package.

Show HN: Per-instance TSP Solver with No Pre-training (1.66% gap on d1291)

A Deep Learning solver using PPO learned from scratch to achieve a 1.66% gap on TSPLIB d1291 in 5.6 hours. The solver uses an inductive bias based on exception edges to guide the learning process without pre-training.

Git analytics that works across GitHub, GitLab, and Bitbucket

User discusses Gitmore, a tool that tracks commits and PRs, and sends weekly reports to Slack/email. They also debate the use of AI in software development, assuming many products are "vibe-coded" and questioning the value of automated daily standups.

Lead-Free Organic–Inorganic Halobismuthate for Large Piezoelectric Effect

Are We Ready to Be Governed by Artificial Intelligence?

https://www.merionwest.com/content/images/size/w1200/2025/05/card_socialmedia.png
AI technologies are transforming democratic government, affecting lives in ways both large and small, often without notice or consent. The challenge is to ensure AI is used to decentralize power, empower individuals, and strengthen democracy rather than concentrating authority.

No Strcpy Either

https://daniel.haxx.se/blog/wp-content/uploads/2025/10/sourcecode.jpg
We replaced strncpy and strcpy in curl source code with a safer string copy function that takes buffer size and source length as arguments. This change prevents potential buffer overflow issues and reduces false vulnerability claims from AI chatbots.